
近日,北京理工大学前沿交叉科学研究院黄佳琦课题组在国际材料领域顶级期刊《Matter》(影响因子19.967)发表了题为《Achieving high-energy and high-safety lithium metal batteries with high-voltage-stable solid electrolytes》的综述文章,文章全面综述了固态金属锂电池中高压固态电解质的测试方法、科学挑战与设计策略(图1)。本文的通讯作者为清华大学赵辰孜助理研究员、孙硕博士和北京理工大学前沿交叉科学研究院黄佳琦教授,第一作者为北京理工大学前沿交叉科学研究院硕士研究生王子游。
在追求下一代高能量密度储能系统的过程中,锂金属负极匹配高压正极体系引起了工业界和学术界的广泛关注。但是由于商用有机电解质具有挥发性和易燃性的特征,高压高能量密度情况下可能引发一系列安全问题。而固态电解质具有良好的热稳定性,有助于大幅提升电池安全性。因此,高压稳定的固态电解质是下一代锂电池的核心能源材料。针对高压稳定固态电解质的当前探索和未来前景,本篇文章对对高压固态电解质最新进展、基本机理、科学挑战进行的全面深入的综述,特别关注了固态锂金属电池中高压本征和非本征稳定固态电解质的不同设计原则和新见解,旨在实现下一代高能量密度固态锂金属电池的商业化。

图1. 高压稳定的固态电解质的设计策略图
对于无机固态电解质,其高压稳定性在很大程度上取决于阴离子框架的电负性。其中基于氟化物、氯化物和氧化物框架的无机电解质可以稳定匹配大多数高压正极。对于聚合物体系,具有吸电子基团的聚合物基质通常表现出更高的稳定性。锂盐的种类和浓度也会影响聚合物电解质的高压稳定性,含B/F盐与高盐策略具有提升电解质高压稳定性的潜力。
对于本身高压不稳定的固态电解质,通过设计界面钝化层、构建复合电解质和使用不对称结构可以提高高压相容性的策略,实现非本征高压稳定:
1)界面钝化层设计可以产生具有高离子电导率和低电子电导率的理想界面相,从动力学上抑制电化学分解,有助于电池在高电压下稳定运行;
2)构建复合电解质调节局部分子间相互作用,从而延缓固态电解质高压分解;
3)非对称结构的双层/多层电解质设计可以结合不同固态电解质的优点。具有高机械模量和离子导率的陶瓷/聚合物不对称电解质是最实用的选择之一。
此外,文章针对高压稳定的基础概念进行了讨论。还对常用高压稳定固态电解质测试方法进行了概述,为更准确、更规范评估高压稳定固态电解质提出了见解。

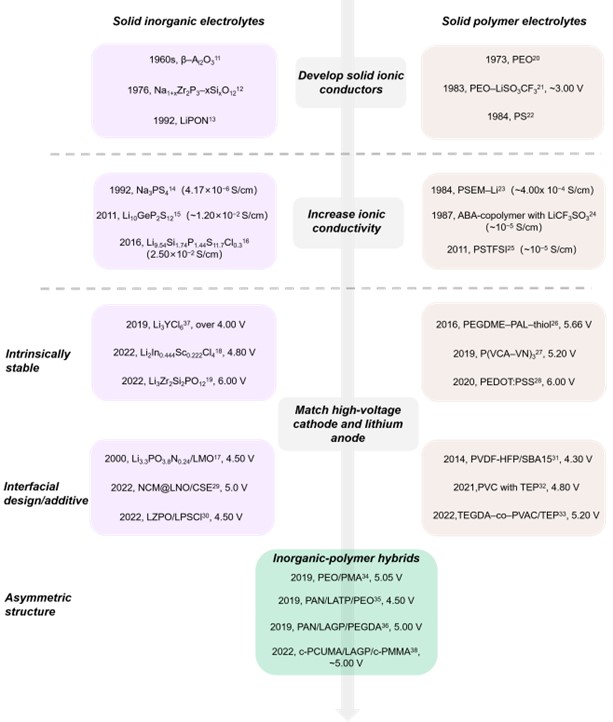
图2. 固态电解质发展时间线
本文对固态锂金属电池中固态电解质的发展脉络进行了梳理,固态电解质经历了从初期的验证,到进一步提升离子导率,再到目前对高能量密度体系和耐高压电解质的追求的阶段(图2)。文章全面讨论了高压稳定固体电解质和固态锂金属电池现有挑战和前景,旨在指导未来高比能、高安全性的固态锂金属电池的开发。
作者简介:
赵辰孜,清华大学化学工程系助理研究员,2020年和2015年分别在清华大学化学工程系、清华大学材料学院获得博士、学士学位。主要从事高能量密度、高安全性下一代电池及储能材料研究,聚焦于固态锂电池,从复合锂负极设计、电解质界面调控和软包电池工程试制方面开展研究。以(共同)第一、通讯作者身份在Sci. Adv.、PNAS、Joule等期刊发表多篇论文,担任Nature、Joule等期刊独立审稿人,担任《中国化学快报》青年编委,2021年入选中国科协青年人才托举计划,2021-2022年连续入选科睿唯安全球高被引科学家。
孙硕,清华大学助理研究员,2021年获得南京理工大学博士学位,同时入选“博新计划”和清华大学“水木学者”,于2021年6月进入清华大学张强教授课题组从事能源材料化学领域研究,主要开展基于高压正极的高能量密度全固态锂电池的开发与应用研究,目前在Sci. Adv., Adv. Mater.等发表SCI收录论文30余篇,授权发明专利20余项。
黄佳琦,北京理工大学前沿交叉科学研究院教授,博士生导师,九三学社社员。主要开展高比能电池能源化学研究。发表SCI论文200余篇,其中70余篇为ESI高被引论文,H因子101。担任中国颗粒学会理事,中国化学会能源化学专委会委员,J. Energy Chem., InfoMat, Chin. Chem. Lett., Energy Mater. Adv.等刊编委。曾获评2022中国青年科技奖特别奖,2022中国颗粒学会自然科学一等奖,2018年中国颗粒学会青年颗粒学奖,2016年中国化工学会侯德榜化工科技青年奖等。2018-2022年连续入选科睿唯安全球高被引科学家。
论文详情:Zi-You Wang, Chen-Zi Zhao*, Shuo Sun*, Yu-Kun Liu, Zi-Xuan Wang, Shuai Li, Rui Zhang, Hong Yuan, Jia-Qi Huang*. Achieving high-energy and high-safety lithium metal batteries with high-voltage-stable solid electrolytes, Matter, 2023, DOI: 10.1016/j.matt.2023.02.012.
论文链接:https://doi.org/10.1016/j.matt.2023.02.012